

是一款强大的手游加速器,可以轻松加速游戏。


GeoSurf 工具栏允许用户在位置之间切换以查看内容,就像在该本地设置中一样。


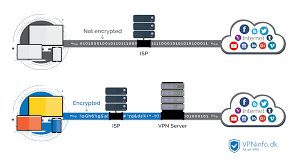
Betternet VPN代理使用高级VPN技术来加密您的网络流量,使您能够通过HTTPS连接到网站,从而为WiFi热点提供了安全的防护。





有些人对他们的隐私政策表示担忧。
消费满10万,成为融智达会员
消费满20万,送融智达0.5%股权
消费满30万,送融智达1%股权
注册1G数据优惠现已免费提供。
GeoSurf 不是 加速器 提供商。
《舞动奇迹》、《演讲与口才》
《幸福婚姻》、《色彩搭配》
扩展对 Windows、Mac、Linux、iOS 和 Android 用户的支持。
(专家健康主题讲座、专家问诊和专属调养咨询、三餐定制和家庭医生配备、免疫细胞储存和抗衰防癌服务)
除了网络代理。
(六星级酒店檀悦豪生价值20万服务;)
